Aggiornamenti COMSOL Desktop®
Per tutti gli utenti del software COMSOL Multiphysics®, la versione 6.4 introduce funzionalità avanzate della finestra Chatbot, capacità di ricerca migliorate e nuove caratteristiche che semplificano la navigazione delle finestre e la gestione del layout. Proseguite la lettura per ulteriori dettagli su questi aggiornamenti.
Finestra Chatbot
La finestra Chatbot è stata ampliata con nuove funzionalità per la gestione del contesto e per il supporto del servizio LLM (Large Language Model). In particolare, la funzionalità chatbot ora può cercare direttamente nella documentazione COMSOL e attingere a ulteriori conoscenze API, migliorando l'accuratezza delle risposte relative alla modellazione e al codice API generato. Ora è anche possibile allegare nodi dell'albero del modello, un intero modello, file di testo e immagini per fornire un contesto aggiuntivo alle query. Oltre a OpenAI e Azure OpenAI, la finestra Chatbot ora supporta provider compatibili con l'API OpenAI, tra cui DeepSeek™, Google Gemini™ e soluzioni self-hosted. Sono supportati anche i modelli OpenAI più recenti, come GPT-5™.
La finestra Chatbot è disponibile nella versione Windows® del software.

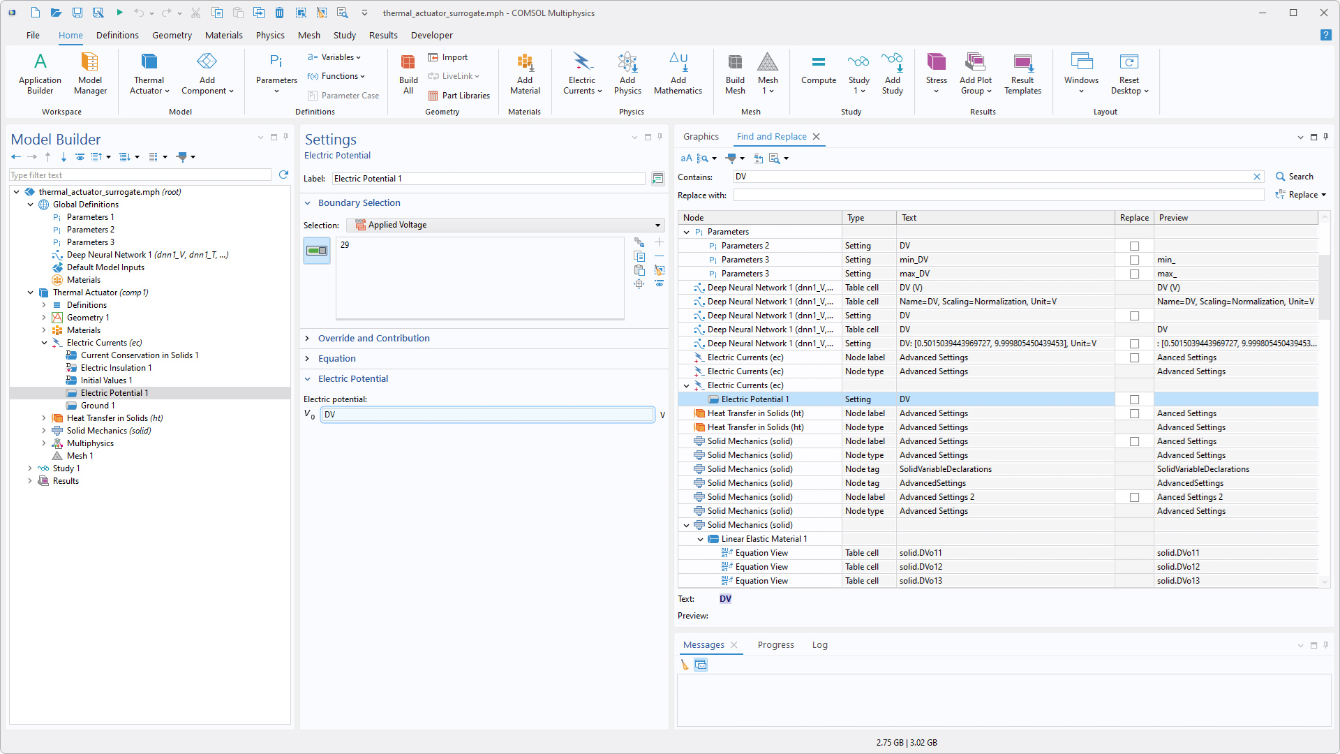
Filtro di ricerca nelle preferenze ed evidenziazione dei risultati
La finestra Preferences ora include un filtro di ricerca che semplifica l'individuazione di impostazioni specifiche.
Quando si utilizza lo strumento Find and Replace, i risultati della ricerca sono più facili da seguire. Quando si fa doppio clic su un risultato o si seleziona Go to Node e poi il nodo corrispondente nell'albero del modello, l'impostazione specifica nella finestra Settings viene fatta scorrere nella vista e, su Windows®, brevemente evidenziata.

Miglioramenti al docking delle finestre
Su Windows®, le nuove funzionalità di docking consentono di navigare più rapidamente tra le finestre e gestire il layout. Ora è possibile chiudere finestre ed editor facendo clic sulla rotellina del mouse e premendo Ctrl+Tab per aprire un selettore di finestre che consente di portare rapidamente una finestra in primo piano. Nell'Application Builder è anche possibile aggiungere gli editor ai preferiti, mantenendoli in primo piano tra le schede dell'editor per un facile accesso.

Aggiunte alla generazione di codice
Sono state introdotte due nuove utilità per la generazione di codice da utilizzare nei metodi e nella finestra Java Shell. Innanzitutto, il menu Copy as Code to Clipboard include una nuova opzione Set All Displayed Settings, che genera codice per ogni impostazione attualmente visualizzata nella finestra Settings per un nodo selezionato. Il precedente comando Set All è stato rinominato Set All Modified Settings.
La seconda nuova funzionalità è il pulsante Record Code, che è stato aggiunto alla finestra Java Shell per registrare il codice e inviarlo direttamente alla finestra Java Shell durante l'esecuzione del lavoro, senza bisogno di creare un metodo.
Registrazione del codice e invio diretto alla finestra Java Shell.
DeepSeek è un marchio registrato di Delson Group Inc. Google Gemini è un marchio registrato di Google LLC. GPT-5 è un marchio registrato di OpenAI OpCo, LLC. Microsoft e Windows sono marchi registrati del gruppo di società Microsoft.

